Aperture Layers
BaseDynamicAperture
Bases: ApertureLayer
An abstract base class that implements the coordinate transformation attribute.
Attributes:
| Name | Type | Description |
|---|---|---|
transformation |
CoordTransform
|
The object that applies the coordinate transformations to the aperture. |
normalise |
bool
|
Whether to normalise the wavefront after passing through the aperture. |
Source code in src/dLux/layers/apertures.py
57 58 59 60 61 62 63 64 65 66 67 68 69 70 71 72 73 74 75 76 77 78 79 80 81 82 83 84 85 86 87 88 89 90 91 92 93 94 95 96 97 98 99 100 101 102 103 104 105 106 107 108 109 110 111 112 113 114 115 116 117 118 119 | |
apply(wavefront)
Applies the layer to the wavefront.
Parameters:
| Name | Type | Description | Default |
|---|---|---|---|
wavefront
|
Wavefront
|
The wavefront to operate on. |
required |
Returns:
| Name | Type | Description |
|---|---|---|
wavefront |
Wavefront
|
The transformed wavefront. |
Source code in src/dLux/layers/apertures.py
99 100 101 102 103 104 105 106 107 108 109 110 111 112 113 114 115 116 117 118 119 | |
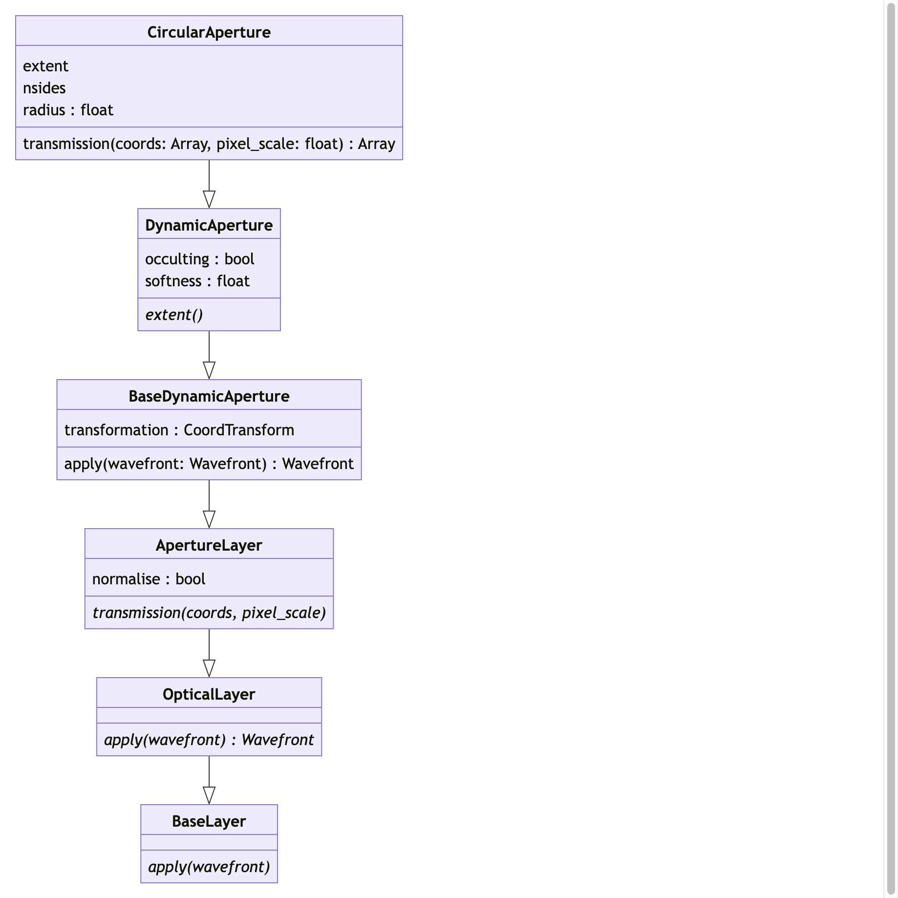
CircularAperture
Bases: DynamicAperture
A dynamically generated circular aperture parameterised by its radius. Both jit and grad compatible.
UML

Attributes:
| Name | Type | Description |
|---|---|---|
radius |
(float, meters)
|
The radius of the aperture. |
transformation |
CoordTransform
|
The object that applies the coordinate transformations to the aperture. |
occulting |
bool
|
Is the aperture occulting or transmissive. False results in a |
softening |
(float, pixels)
|
The approximate pixel width of the soft boundary applied to the aperture. |
normalise |
bool
|
Whether to normalise the wavefront after passing through the aperture. |
Source code in src/dLux/layers/apertures.py
180 181 182 183 184 185 186 187 188 189 190 191 192 193 194 195 196 197 198 199 200 201 202 203 204 205 206 207 208 209 210 211 212 213 214 215 216 217 218 219 220 221 222 223 224 225 226 227 228 229 230 231 232 233 234 235 236 237 238 239 240 241 242 243 244 245 246 247 248 249 250 251 252 253 254 255 256 257 258 259 260 261 262 263 264 265 266 267 268 269 270 271 272 273 274 275 276 277 278 279 | |
__init__(radius, transformation=None, occulting=False, softening=1.0, normalise=False)
Parameters:
| Name | Type | Description | Default |
|---|---|---|---|
radius
|
float
|
The radius of the aperture. |
required |
occulting
|
bool
|
Is the aperture occulting or transmissive. False results in a transmissive aperture, and True results in an occulting aperture. |
False
|
softening
|
float
|
The approximate pixel width of the soft boundary applied to the aperture. |
1.0
|
normalise
|
bool = False
|
Whether to normalise the wavefront after passing through the aperture. |
False
|
Source code in src/dLux/layers/apertures.py
204 205 206 207 208 209 210 211 212 213 214 215 216 217 218 219 220 221 222 223 224 225 226 227 228 229 230 231 232 | |
transmission(coords, pixel_scale)
Calculates the transmission of the aperture at the given coordinates.
Parameters:
| Name | Type | Description | Default |
|---|---|---|---|
coords
|
Array
|
The coordinates to calculate the transmission on. |
required |
pixel_scale
|
float
|
The pixel scale of the coordinates. |
required |
Returns:
| Name | Type | Description |
|---|---|---|
transmission |
Array
|
The transmission of the aperture at the given coordinates. |
Source code in src/dLux/layers/apertures.py
234 235 236 237 238 239 240 241 242 243 244 245 246 247 248 249 250 251 252 253 254 255 | |
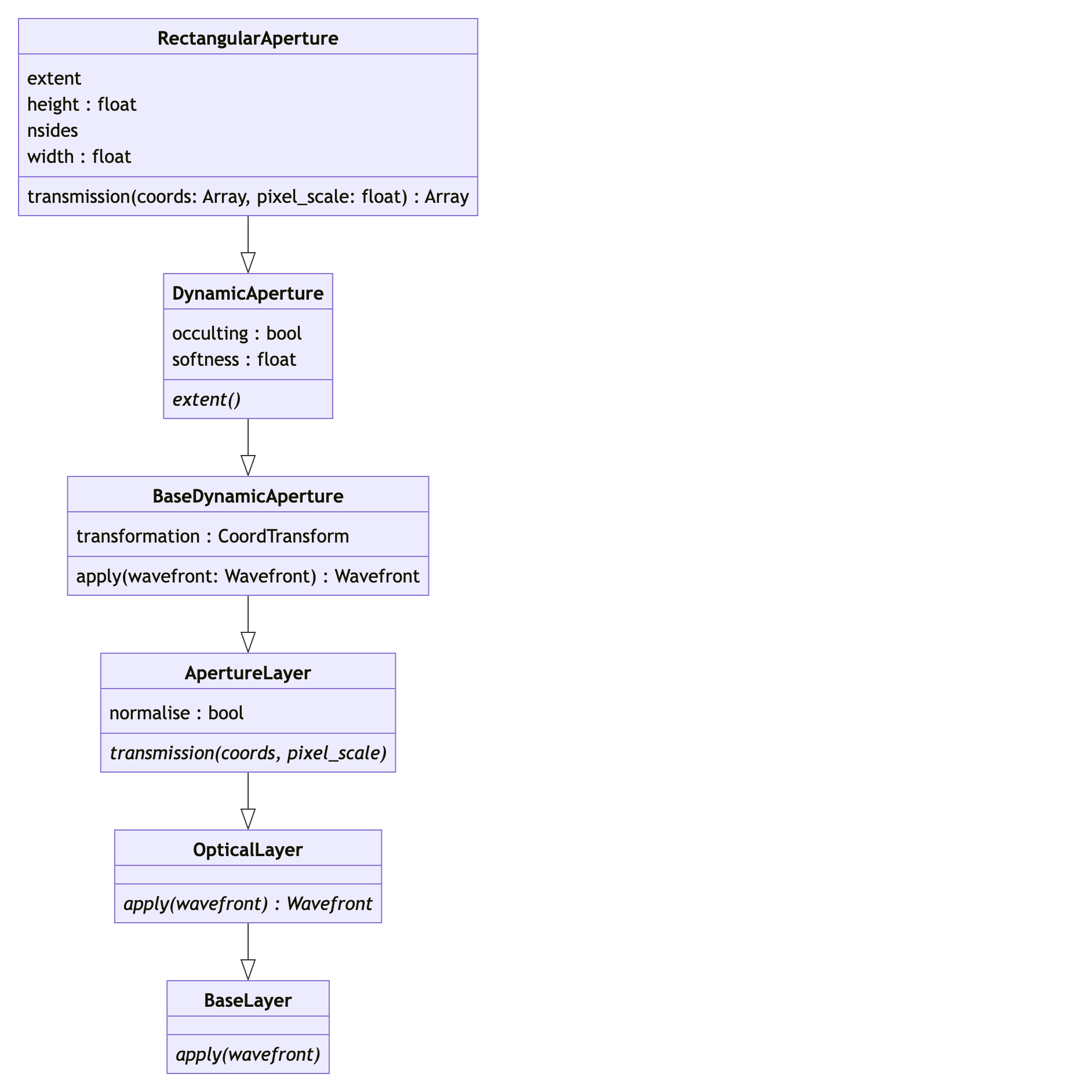
RectangularAperture
Bases: DynamicAperture
A dynamically generated rectangular aperture parameterised by it width and height. Both jit and grad compatible.
UML

Attributes:
| Name | Type | Description |
|---|---|---|
height |
(float, meters)
|
The length of the aperture in the y-direction. |
width |
(float, meters)
|
The length of the aperture in the x-direction. |
transformation |
CoordTransform
|
The object that applies the coordinate transformations to the aperture. |
occulting |
bool
|
Is the aperture occulting or transmissive. False results in a transmissive aperture, and True results in an occulting aperture. |
softening |
(float, pixels)
|
The approximate pixel width of the soft boundary applied to the aperture. |
normalise |
bool
|
Whether to normalise the wavefront after passing through the aperture. |
Source code in src/dLux/layers/apertures.py
387 388 389 390 391 392 393 394 395 396 397 398 399 400 401 402 403 404 405 406 407 408 409 410 411 412 413 414 415 416 417 418 419 420 421 422 423 424 425 426 427 428 429 430 431 432 433 434 435 436 437 438 439 440 441 442 443 444 445 446 447 448 449 450 451 452 453 454 455 456 457 458 459 460 461 462 463 464 465 466 467 468 469 470 471 472 473 474 475 476 477 478 479 480 481 482 483 484 485 486 487 488 489 490 491 492 493 494 495 496 497 498 | |
__init__(height, width, transformation=None, occulting=False, softening=1.0, normalise=False)
Parameters:
| Name | Type | Description | Default |
|---|---|---|---|
height
|
float
|
The length of the aperture in the y-direction. |
required |
width
|
float
|
The length of the aperture in the x-direction. |
required |
transformation
|
CoordTransform
|
The object that applies the coordinate transformations to the aperture. |
None
|
occulting
|
bool
|
Is the aperture occulting or transmissive. False results in a transmissive aperture, and True results in an occulting aperture. |
False
|
softening
|
float
|
The approximate pixel width of the soft boundary applied to the aperture. |
1.0
|
normalise
|
bool = False
|
Whether to normalise the wavefront after passing through the aperture. |
False
|
Source code in src/dLux/layers/apertures.py
415 416 417 418 419 420 421 422 423 424 425 426 427 428 429 430 431 432 433 434 435 436 437 438 439 440 441 442 443 444 445 446 447 448 449 | |
transmission(coords, pixel_scale)
Calculates the transmission of the aperture at the given coordinates.
Parameters:
| Name | Type | Description | Default |
|---|---|---|---|
coords
|
Array
|
The coordinates to calculate the transmission on. |
required |
pixel_scale
|
float
|
The pixel scale of the coordinates. |
required |
Returns:
| Name | Type | Description |
|---|---|---|
transmission |
Array
|
The transmission of the aperture at the given coordinates. |
Source code in src/dLux/layers/apertures.py
451 452 453 454 455 456 457 458 459 460 461 462 463 464 465 466 467 468 469 470 471 472 473 474 | |
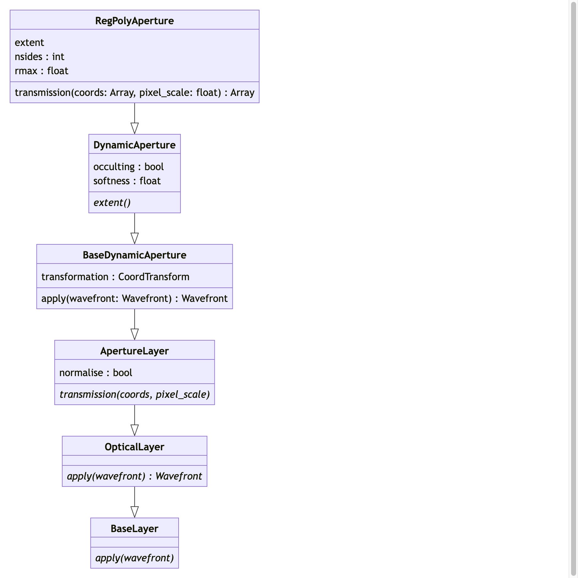
RegPolyAperture
Bases: DynamicAperture
Creates a dynamically generated regular polygon aperture parameterised by its number of sides and maximum radius. Both jit and grad compatible.
UML

Attributes:
| Name | Type | Description |
|---|---|---|
nsides |
int
|
The number of sides of the aperture. |
rmax |
(float, meters)
|
The maximum radius to the vertices from its center. |
transformation |
CoordTransform
|
The object that applies the coordinate transformations to the aperture. |
occulting |
bool
|
Is the aperture occulting or transmissive. False results in a transmissive aperture, and True results in an occulting aperture. |
softening |
(float, pixels)
|
The approximate pixel width of the soft boundary applied to the aperture. |
normalise |
bool
|
Whether to normalise the wavefront after passing through the aperture. |
Source code in src/dLux/layers/apertures.py
501 502 503 504 505 506 507 508 509 510 511 512 513 514 515 516 517 518 519 520 521 522 523 524 525 526 527 528 529 530 531 532 533 534 535 536 537 538 539 540 541 542 543 544 545 546 547 548 549 550 551 552 553 554 555 556 557 558 559 560 561 562 563 564 565 566 567 568 569 570 571 572 573 574 575 576 577 578 579 580 581 582 583 584 585 586 587 588 589 590 591 592 593 594 595 596 597 598 599 600 | |
__init__(nsides, rmax, transformation=None, occulting=False, softening=1.0, normalise=False)
Parameters:
| Name | Type | Description | Default |
|---|---|---|---|
nsides
|
int
|
The number of sides of the aperture. |
required |
rmax
|
float
|
The maximum radius to the vertices from its center. |
required |
transformation
|
CoordTransform
|
The object that applies the coordinate transformations to the aperture. |
None
|
occulting
|
bool
|
Is the aperture occulting or transmissive. False results in a transmissive aperture, and True results in an occulting aperture. |
False
|
softening
|
float
|
The approximate pixel width of the soft boundary applied to the aperture. |
1.0
|
normalise
|
bool = False
|
Whether to normalise the wavefront after passing through the aperture. |
False
|
Source code in src/dLux/layers/apertures.py
529 530 531 532 533 534 535 536 537 538 539 540 541 542 543 544 545 546 547 548 549 550 551 552 553 554 555 556 557 558 559 560 561 562 563 | |
transmission(coords, pixel_scale)
Calculates the transmission of the aperture at the given coordinates.
Parameters:
| Name | Type | Description | Default |
|---|---|---|---|
coords
|
Array
|
The coordinates to calculate the transmission on. |
required |
pixel_scale
|
float
|
The pixel scale of the coordinates. |
required |
Returns:
| Name | Type | Description |
|---|---|---|
transmission |
Array
|
The transmission of the aperture at the given coordinates. |
Source code in src/dLux/layers/apertures.py
565 566 567 568 569 570 571 572 573 574 575 576 577 578 579 580 581 582 583 584 585 586 587 588 | |
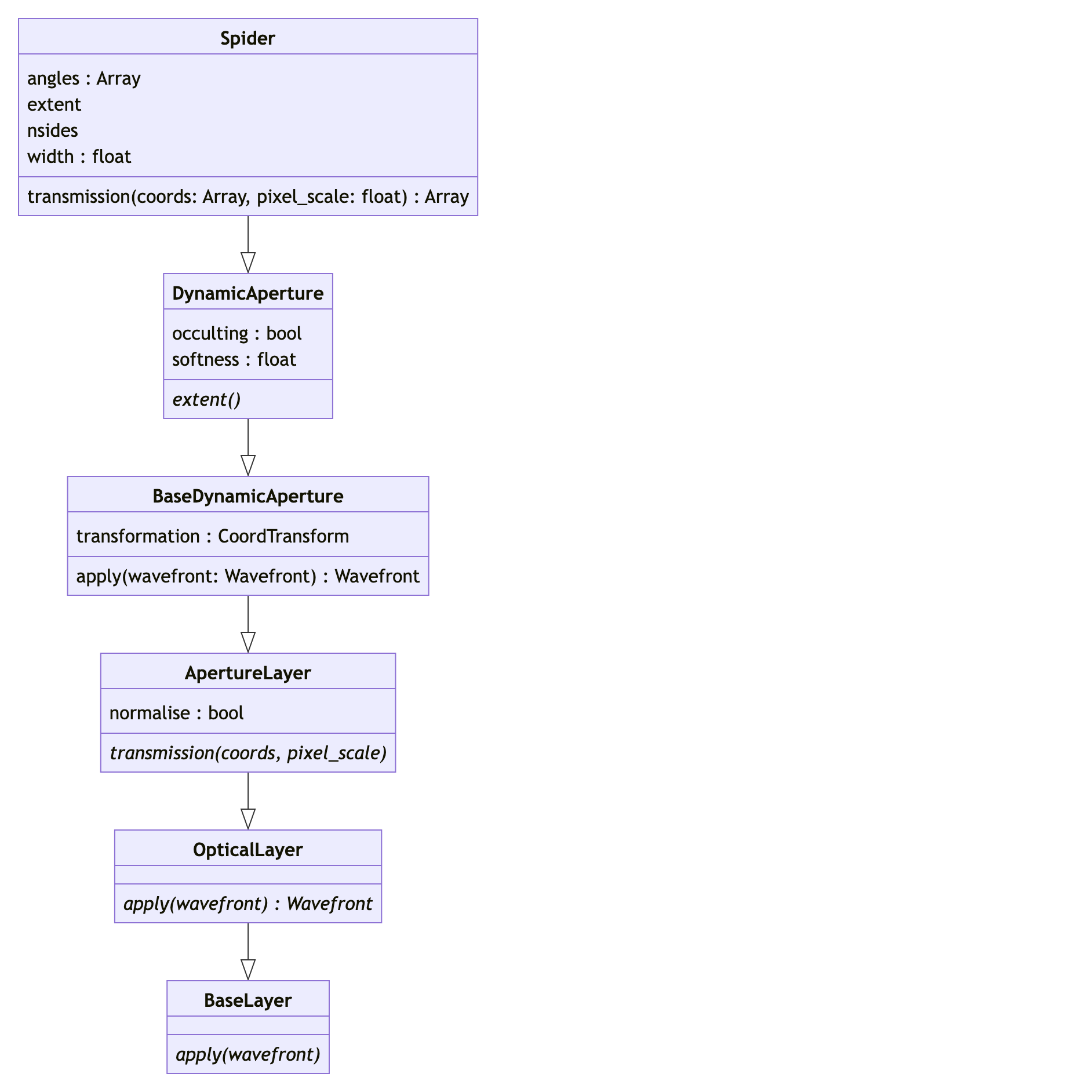
Spider
Bases: DynamicAperture
Creates a dynamically generated spider aperture parameterised by its arm width and number of arms. Both jit and grad compatible.
UML

Attributes:
| Name | Type | Description |
|---|---|---|
width |
(float, meters)
|
The width of the spider. |
angles |
(Array, degrees)
|
The angle of each arm of the spider. |
transformation |
CoordTransform
|
The object that applies the coordinate transformations to the aperture. |
occulting |
bool
|
Is the aperture occulting or transmissive. False results in a transmissive aperture, and True results in an occulting aperture. |
softening |
(float, pixels)
|
The approximate pixel width of the soft boundary applied to the aperture. |
normalise |
bool
|
Whether to normalise the wavefront after passing through the aperture. |
Source code in src/dLux/layers/apertures.py
603 604 605 606 607 608 609 610 611 612 613 614 615 616 617 618 619 620 621 622 623 624 625 626 627 628 629 630 631 632 633 634 635 636 637 638 639 640 641 642 643 644 645 646 647 648 649 650 651 652 653 654 655 656 657 658 659 660 661 662 663 664 665 666 667 668 669 670 671 672 673 674 675 676 677 678 679 680 681 682 683 684 685 686 687 688 689 690 691 692 693 694 695 696 697 698 699 700 701 702 703 704 705 706 707 708 709 710 711 712 713 714 | |
__init__(width, angles, transformation=None, occulting=True, softening=1.0, normalise=False)
Parameters:
| Name | Type | Description | Default |
|---|---|---|---|
width
|
float
|
The width of the spider. |
required |
angles
|
Array
|
The angle of each arm of the spider. |
required |
transformation
|
CoordTransform
|
The object that applies the coordinate transformations to the aperture. |
None
|
occulting
|
bool
|
Is the aperture occulting or transmissive. False results in a transmissive aperture, and True results in an occulting aperture. |
True
|
softening
|
float
|
The approximate pixel width of the soft boundary applied to the aperture. |
1.0
|
normalise
|
bool = False
|
Whether to normalise the wavefront after passing through the aperture. |
False
|
Source code in src/dLux/layers/apertures.py
631 632 633 634 635 636 637 638 639 640 641 642 643 644 645 646 647 648 649 650 651 652 653 654 655 656 657 658 659 660 661 662 663 664 665 | |
transmission(coords, pixel_scale)
Calculates the transmission of the aperture at the given coordinates.
Parameters:
| Name | Type | Description | Default |
|---|---|---|---|
coords
|
Array
|
The coordinates to calculate the transmission on. |
required |
pixel_scale
|
float
|
The pixel scale of the coordinates. |
required |
Returns:
| Name | Type | Description |
|---|---|---|
transmission |
Array
|
The transmission of the aperture at the given coordinates. |
Source code in src/dLux/layers/apertures.py
667 668 669 670 671 672 673 674 675 676 677 678 679 680 681 682 683 684 685 686 687 688 689 690 | |
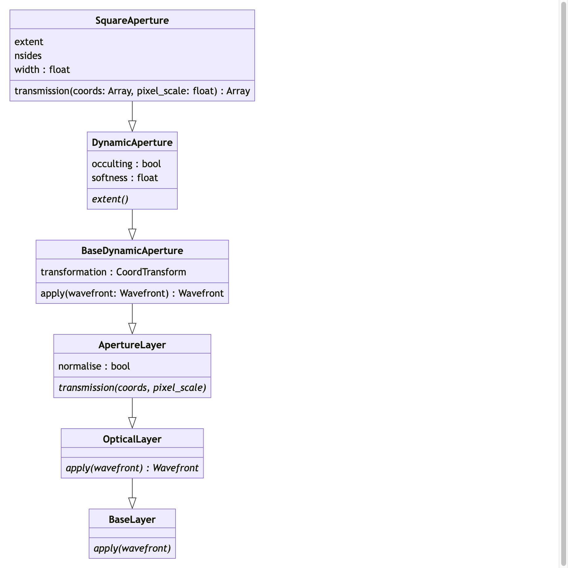
SquareAperture
Bases: DynamicAperture
A dynamically generated square aperture parameterised by it side length. Both jit and grad compatible.
UML

Attributes:
| Name | Type | Description |
|---|---|---|
width |
(float, meters)
|
The side length of the aperture. |
transformation |
CoordTransform
|
The object that applies the coordinate transformations to the aperture. |
occulting |
bool
|
Is the aperture occulting or transmissive. False results in a transmissive aperture, and True results in an occulting aperture. |
softening |
(float, pixels)
|
The approximate pixel width of the soft boundary applied to the aperture. |
normalise |
bool
|
Whether to normalise the wavefront after passing through the aperture. |
Source code in src/dLux/layers/apertures.py
282 283 284 285 286 287 288 289 290 291 292 293 294 295 296 297 298 299 300 301 302 303 304 305 306 307 308 309 310 311 312 313 314 315 316 317 318 319 320 321 322 323 324 325 326 327 328 329 330 331 332 333 334 335 336 337 338 339 340 341 342 343 344 345 346 347 348 349 350 351 352 353 354 355 356 357 358 359 360 361 362 363 364 365 366 367 368 369 370 371 372 373 374 375 376 377 378 379 380 381 382 383 384 | |
__init__(width, transformation=None, occulting=False, softening=1.0, normalise=False)
Parameters:
| Name | Type | Description | Default |
|---|---|---|---|
width
|
float
|
The side length of the aperture. |
required |
transformation
|
CoordTransform
|
The object that applies the coordinate transformations to the aperture. |
None
|
occulting
|
bool
|
Is the aperture occulting or transmissive. False results in a transmissive aperture, and True results in an occulting aperture. |
False
|
softening
|
float
|
The approximate pixel width of the soft boundary applied to the aperture. |
1.0
|
normalise
|
bool = False
|
Whether to normalise the wavefront after passing through the aperture. |
False
|
Source code in src/dLux/layers/apertures.py
307 308 309 310 311 312 313 314 315 316 317 318 319 320 321 322 323 324 325 326 327 328 329 330 331 332 333 334 335 336 337 | |
transmission(coords, pixel_scale)
Calculates the transmission of the aperture at the given coordinates.
Parameters:
| Name | Type | Description | Default |
|---|---|---|---|
coords
|
Array
|
The coordinates to calculate the transmission on. |
required |
pixel_scale
|
float
|
The pixel scale of the coordinates. |
required |
Returns:
| Name | Type | Description |
|---|---|---|
transmission |
Array
|
The transmission of the aperture at the given coordinates. |
Source code in src/dLux/layers/apertures.py
339 340 341 342 343 344 345 346 347 348 349 350 351 352 353 354 355 356 357 358 359 360 | |
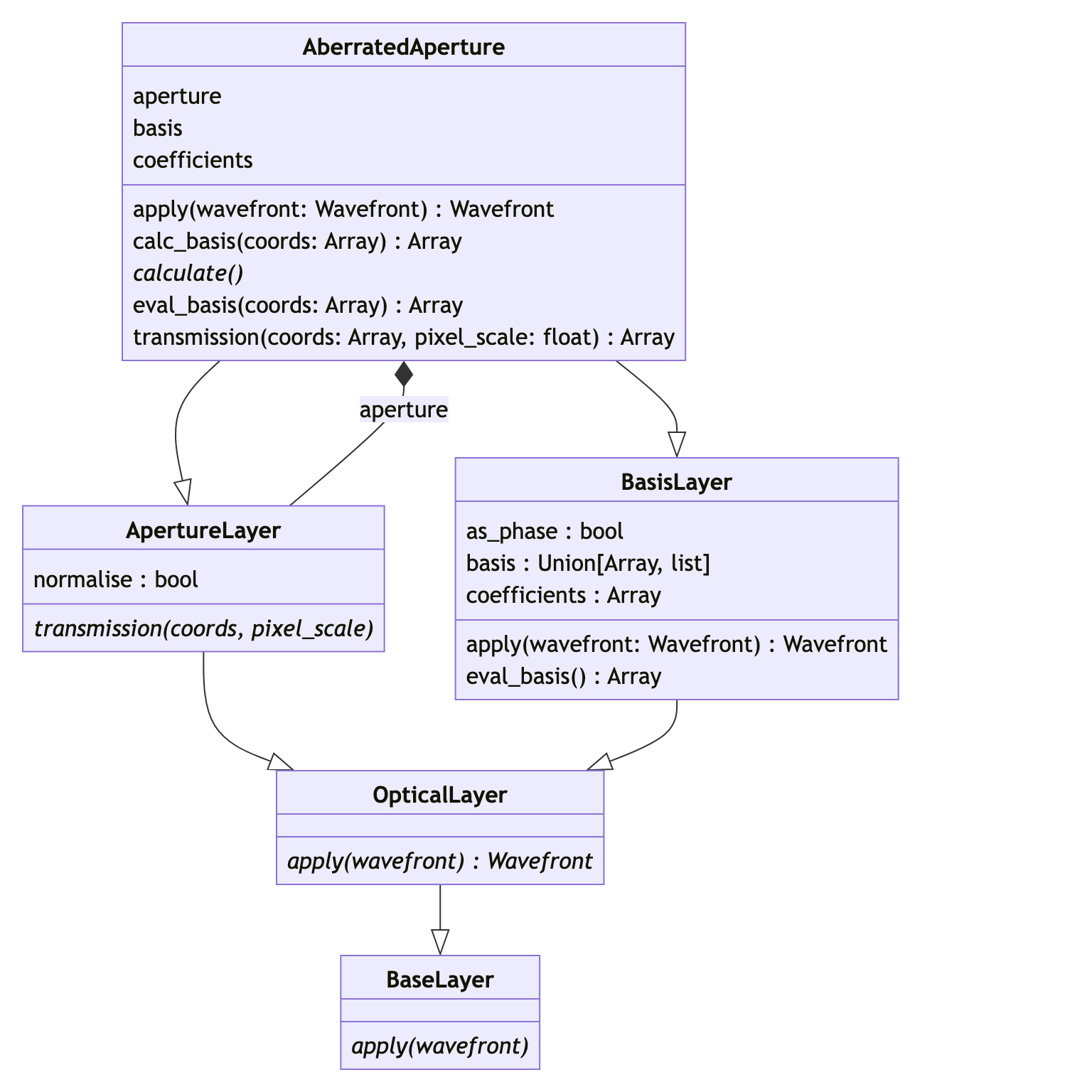
AberratedAperture
Bases: BasisLayer, ApertureLayer
Creates a dynamically generated Aperture with aberrations. Both jit and grad compatible.
UML

Attributes:
| Name | Type | Description |
|---|---|---|
aperture |
ApertureLayer
|
The aperture on which the aberration basis is defined. |
basis |
list[Zernike]
|
A list of basis functions that generate the basis vectors. |
coefficients |
Array
|
The amplitude of each basis vector of the aberrations. |
as_phase |
bool
|
Whether to apply the basis as a phase phase or OPD. If True the basis is applied as a phase, else it is applied as an OPD. |
normalise |
bool
|
Whether to normalise the wavefront after passing through the aperture. |
Source code in src/dLux/layers/apertures.py
718 719 720 721 722 723 724 725 726 727 728 729 730 731 732 733 734 735 736 737 738 739 740 741 742 743 744 745 746 747 748 749 750 751 752 753 754 755 756 757 758 759 760 761 762 763 764 765 766 767 768 769 770 771 772 773 774 775 776 777 778 779 780 781 782 783 784 785 786 787 788 789 790 791 792 793 794 795 796 797 798 799 800 801 802 803 804 805 806 807 808 809 810 811 812 813 814 815 816 817 818 819 820 821 822 823 824 825 826 827 828 829 830 831 832 833 834 835 836 837 838 839 840 841 842 843 844 845 846 847 848 849 850 851 852 853 854 855 856 857 858 859 860 861 862 863 864 865 866 867 868 869 870 871 872 873 874 875 876 877 878 879 880 881 882 883 884 885 886 887 888 | |
__init__(aperture, noll_inds, coefficients=None, as_phase=False)
Parameters:
| Name | Type | Description | Default |
|---|---|---|---|
aperture
|
ApertureLayer
|
The aperture on which the aberration basis is defined. |
required |
noll_inds
|
Array
|
The noll indices of the basis functions to use. |
required |
coefficients
|
Array
|
The amplitude of each basis vector of the aberrations. |
None
|
as_phase
|
bool = False
|
Whether to apply the basis as a phase phase or OPD. If True the basis is applied as a phase, else it is applied as an OPD. |
False
|
Source code in src/dLux/layers/apertures.py
743 744 745 746 747 748 749 750 751 752 753 754 755 756 757 758 759 760 761 762 763 764 765 766 767 768 769 770 771 772 773 774 775 776 777 778 779 780 781 782 783 784 785 786 787 | |
transmission(coords, pixel_scale)
Calculates the transmission of the aperture at the given coordinates.
Parameters:
| Name | Type | Description | Default |
|---|---|---|---|
coords
|
Array
|
The coordinates to calculate the transmission on. |
required |
pixel_scale
|
float
|
The pixel scale of the coordinates. |
required |
Returns:
| Name | Type | Description |
|---|---|---|
transmission |
Array
|
The transmission of the aperture at the given coordinates. |
Source code in src/dLux/layers/apertures.py
799 800 801 802 803 804 805 806 807 808 809 810 811 812 813 814 815 816 817 | |
CompoundAperture
Bases: CompositeAperture
Dynamically generates an Apertures from a series of overlapping sub-apertures. Both jit and grad compatible.
This class combines the aperture via a multiplication of the sub-apertures. An example would be a HST-like aperture with an obscuring secondary mirror and spiders.
This class can only contain a single AberratedAperture.
If you want to combine apertures via an addition of the sub-apertures such as an aperture mask, use the MultiAperture class.
Note that this class can not contain a MultiAperture, but MultiApertures can contain CompoundApertures.
UML

Attributes:
| Name | Type | Description |
|---|---|---|
apertures |
dict
|
The sub-apertures that make up the full aperture. |
transformation |
CoordTransform
|
The object that applies the coordinate transformations to the aperture. |
normalise |
bool
|
Whether to normalise the wavefront after passing through the aperture. |
Source code in src/dLux/layers/apertures.py
1087 1088 1089 1090 1091 1092 1093 1094 1095 1096 1097 1098 1099 1100 1101 1102 1103 1104 1105 1106 1107 1108 1109 1110 1111 1112 1113 1114 1115 1116 1117 1118 1119 1120 1121 1122 1123 1124 1125 1126 1127 1128 1129 1130 1131 1132 1133 1134 1135 1136 1137 1138 1139 1140 1141 1142 1143 1144 1145 1146 1147 1148 1149 1150 1151 1152 1153 1154 1155 1156 1157 1158 1159 1160 1161 1162 1163 1164 1165 1166 1167 1168 1169 | |
__init__(apertures, transformation=None, normalise=False)
Parameters:
| Name | Type | Description | Default |
|---|---|---|---|
apertures
|
list
|
The sub-apertures that make up the full aperture. |
required |
transformation
|
CoordTransform
|
The object that applies the coordinate transformations to the aperture. |
None
|
normalise
|
bool = False
|
Whether to normalise the wavefront after passing through the aperture. |
False
|
Source code in src/dLux/layers/apertures.py
1116 1117 1118 1119 1120 1121 1122 1123 1124 1125 1126 1127 1128 1129 1130 1131 1132 1133 1134 1135 1136 1137 1138 1139 1140 1141 1142 1143 1144 1145 1146 1147 | |
transmission(coords, pixel_scale)
Calculates the transmission of the aperture at the given coordinates.
Parameters:
| Name | Type | Description | Default |
|---|---|---|---|
coords
|
Array
|
The coordinates to calculate the transmission on. |
required |
pixel_scale
|
float
|
The pixel scale of the coordinates. |
required |
Returns:
| Name | Type | Description |
|---|---|---|
transmission |
Array
|
The transmission of the aperture at the given coordinates. |
Source code in src/dLux/layers/apertures.py
1149 1150 1151 1152 1153 1154 1155 1156 1157 1158 1159 1160 1161 1162 1163 1164 1165 1166 1167 1168 1169 | |
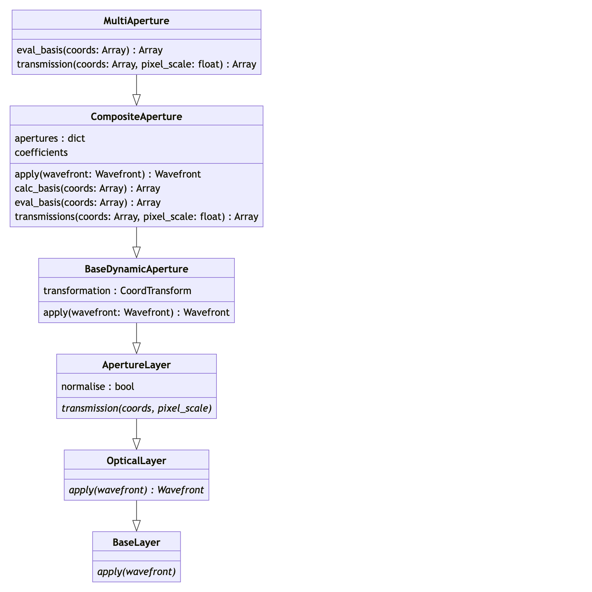
MultiAperture
Bases: CompositeAperture
Dynamically generates an Apertures from a series of separated sub-apertures. Both jit and grad compatible.
This class combines the aperture via an addition of the sub-apertures. An example would be a aperture mask with multiple holes.
This class can only contain a multiple AberratedAperture, or CompoundApertures.
If you want to combine apertures via a multiplication of the sub-apertures such as HST-like aperture, use the CompoundAperture class.
UML

Attributes:
| Name | Type | Description |
|---|---|---|
apertures |
dict
|
The sub-apertures that make up the full aperture. |
transformation |
CoordTransform
|
The object that applies the coordinate transformations to the aperture. |
normalise |
bool
|
Whether to normalise the wavefront after passing through the aperture. |
Source code in src/dLux/layers/apertures.py
1172 1173 1174 1175 1176 1177 1178 1179 1180 1181 1182 1183 1184 1185 1186 1187 1188 1189 1190 1191 1192 1193 1194 1195 1196 1197 1198 1199 1200 1201 1202 1203 1204 1205 1206 1207 1208 1209 1210 1211 1212 1213 1214 1215 1216 1217 1218 1219 1220 1221 1222 1223 1224 1225 1226 1227 1228 1229 1230 1231 1232 1233 1234 | |
transmission(coords, pixel_scale)
Calculates the transmission of the aperture at the given coordinates.
Parameters:
| Name | Type | Description | Default |
|---|---|---|---|
coords
|
Array
|
The coordinates to calculate the transmission on. |
required |
pixel_scale
|
float
|
The pixel scale of the coordinates. |
required |
Returns:
| Name | Type | Description |
|---|---|---|
transmission |
Array
|
The transmission of the aperture at the given coordinates. |
Source code in src/dLux/layers/apertures.py
1214 1215 1216 1217 1218 1219 1220 1221 1222 1223 1224 1225 1226 1227 1228 1229 1230 1231 1232 1233 1234 | |